Conceitos Rápidos
- DAG: É uma representação do fluxo de trabalho, sem ciclos
- Operators: São classes no Airflow que representam uma tarefa específica.
- Hooks: São usados para fazer iterações entre os sistemas, seja API, banco de dados
Endpoints utilizados:
- Pesquisar assunto do YouTube:
- URL:
/youtube/v3/search - Descrição: URL para obter os vídeos por assunto. Salva todo o histórico de busca, independente do idioma do canal.
- URL:
- Filtrar canais brasileiros:
- URL:
/youtube/v3/channels - Descrição: Após salvar os registros, esta URL é usada para consultar o idioma do canal e gerar uma lista de vídeos dos canais.
- URL:
- Obter dados dos vídeos:
- URL:
/youtube/v3/videos - Descrição: Após obter a lista de vídeos brasileiros, esta URL é usada para obter os dados completos. Os campos
viewCount,likeCount,favoriteCount,commentCountserão usados, sempre gravando os dados históricos.
- URL:
- Extrair comentários:
- URL:
/youtube/v3/commentThreads - Descrição: Depois de extrair a lista de vídeos, esta URL é executada para extrair os comentários, gravando a requisição original em um datalakes.
- URL:
- Extrair respostas dos comentários:
- URL:
/youtube/v3/comments - Descrição: Depois de extrair os comentários, cada comentário tem um ID que mostra se possui respostas. Esta URL é usada para extrair as respostas dos comentários.
- URL:
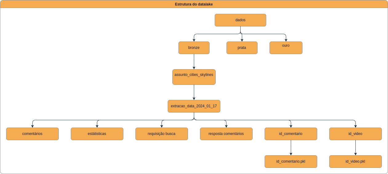
Estrutura do datalake:
A figura abaixo mostra a estrutura do datalake que foi construido.

A Figura abaixo mostra o fluxo de dados até a geração do dashboard

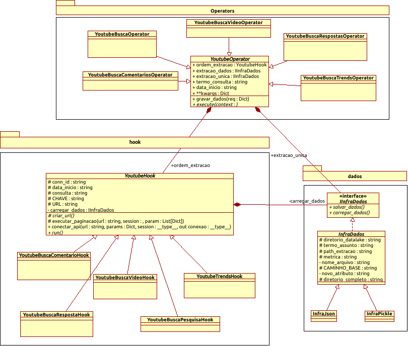
A figura abaixo mostra o diagrama de classe da composição da dag. A lógica ficaria assim: para cada endpoints da api do youtube, iria herdar da classe base com seus requisitos específicos.

A figura abaixo mostra uma proposta de diagrama de atividade para a DAG 
Organização do dashboard
O dashboard possui duas páginas divididas da seguinte maneira:
Página Análise Assunto
Responsável por gerar as métricas de visualização de acordo com os assuntos selecionados. As métricas em questão são:
- Comparação do desempenho por dia do vídeo selecionando visualização, comentários e likes.
- Frequência dos vídeos publicados: Qual o dia da semana que possui o pico de vídeos publicados.
- Top 10 Vídeos com mais visualizações selecionando dia e comentários, visualizações e likes.
- Desempenho do canal por dia selecionando comentários, visualizações e likes.
- Desempenho do vídeo por dia selecionando comentários, visualizações e likes.
- Quantidade de palavras-chave no título.
- Taxa de engajamento por dia.
- Análise popularidade tags.
Análise Trends
- Top 10 Categorias Populares selecionando Visualizações, comentários e likes e dia.
- Top 10 Canais Populares selecionando Visualizações, comentários e likes e dia.
- Desempenho Categoria dia selecionando Visualizações, comentários e likes e dia.
- Top 10 Vídeo por Categoria.
- Top 10 Engajamento Canal.
- Top 10 Engajamento Vídeo.
Discussão das métricas
-
Total de visualizações/comentários e likes por dia: A API do YouTube fornece esses dados de forma cumulativa. Para obter as visualizações/comentários e likes por dia, é necessário pegar o maior valor do dia e posteriormente subtrair o valor do dia atual ao do dia anterior.
-
Taxa de engajamento: A taxa de engajamento é a quantidade de interações entre o público do canal e o conteúdo dele. A fórmula da taxa de engajamento é:
Taxa de Engajamento = [(Número de Curtidas + Número de Comentários + Número de Compartilhamentos) / Número Total de Visualizações] * 100
Observações:
Mesmo que o diagrama de atividade apresente, no final do processo, uma execução completa, uma proposta seria de implementar uma verificação de vídeos que contenham comentários antes de fazer todo o fluxo de comentários. Também pode ser desenvolvido, uma análise de inscritos que se inscreveram/desincreveram por dia.
Demonstração
Clique aqui para ir ao link do reposítório